about this project
Develop AI Camera System For Traffic Control
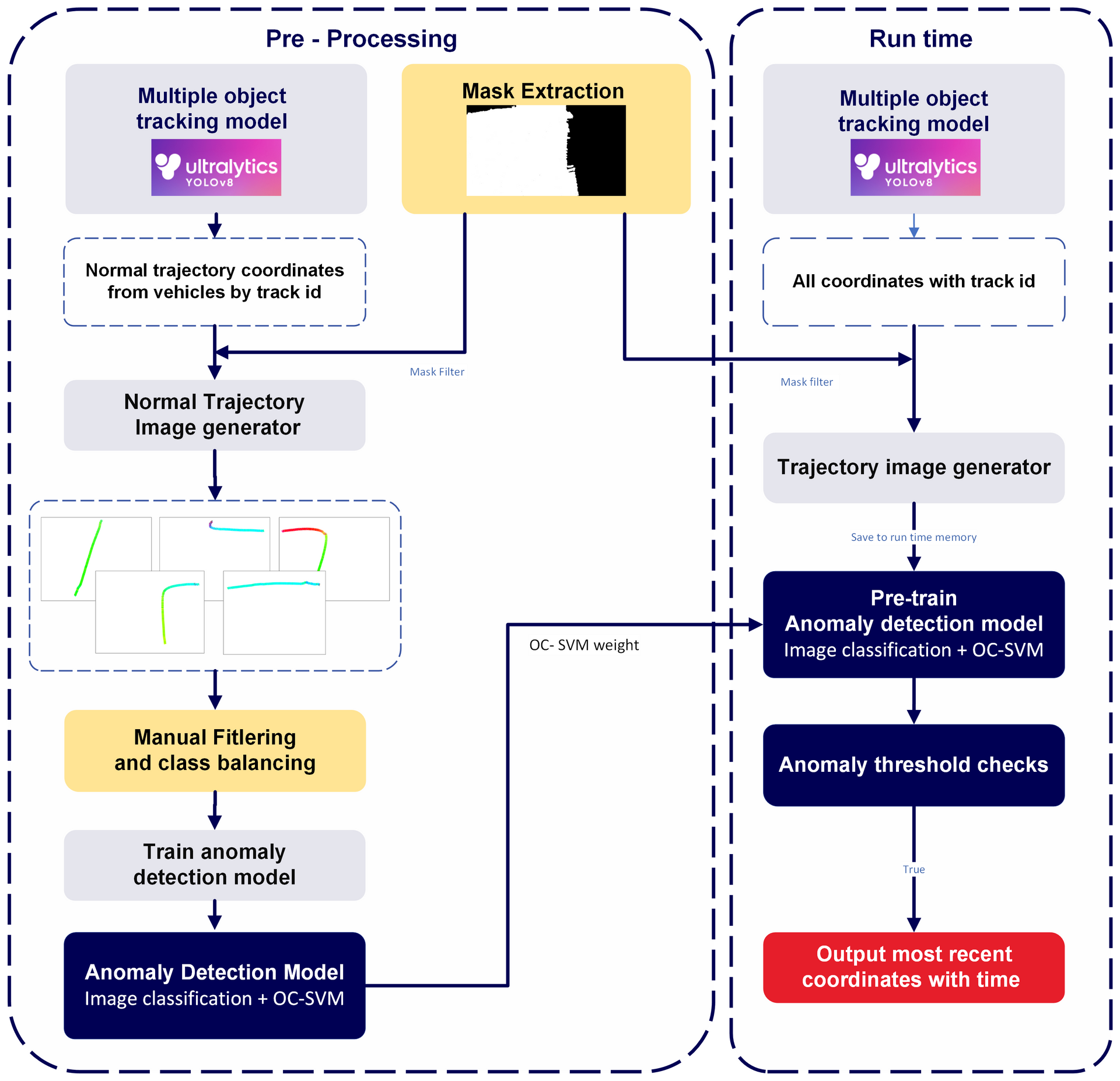
Detecting anomalous trajectory in traffic is always challenging in Vietnam's complex traffic. It's important to note that it's very dangerous to try to create anomalous events on the road to generate more data. And due to the scarcity of anomalous events on the road in camera video, it is hard to gather enough data to train an efficient model. Moreover, most existing methods for trajectory anomaly detection are point-based features, which ignore the relationship between the points.









